nested answer system

πŸ“… 27 Jul 2025

View on Github β†—

date: 2025-07-27 topics: [nodejs, mongodb, nested-structure, recursion, devflow] day: 11

πŸ“˜ Day 11 – Threaded Nested Answers in DevFlow πŸ§ πŸ’¬

βœ… What I Worked On

Spent over 13 hours building & testing a full nested answer system for threaded conversations β€” like Twitter/X replies.

FeatureStatus
πŸ“¦ Self-referencing schemaβœ… Done
πŸ” Recursive delete logicβœ… Implemented
πŸ“₯ Efficient thread fetchingβœ… Built & tested
🧠 Clean schema + indexingβœ… Structured
πŸ’» Manual testingβœ… Covered with edge cases

🧠 Design Highlights

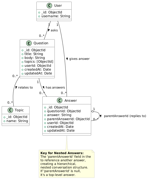
πŸ“ MongoDB Schema (Self-referencing)

{
  _id: ObjectId,
  content: String,
  questionId: ObjectId,
  parentAnswerId: ObjectId, // null if it's a top-level answer
  userId: ObjectId,
  replies: [ObjectId], // for faster lookup
  ...
}

Each answer can reference another answer, forming a tree. Top-level answers have parentAnswerId = null.

πŸ” Recursive Delete Logic

  • Deleting a parent β†’ deletes all child replies
  • Handled using recursive traversal in service layer:
await deleteAllReplies(answerId); // depth-first traversal

Prevents orphaned replies and ensures clean data.

⚑ Efficient Thread Querying

  • Used populate() + indexed parentAnswerId
  • Results sorted by timestamp or relevance
  • Supports both flat list or threaded tree structures

πŸ“Έ Visual References

  • 🧠 Concept Design: Nested Answer System Sketch

  • πŸ—ƒοΈ DB Schema Diagram: MongoDB Schema

  • πŸ’» Live Testing Screenshot: DevFlow Nested Answers

❌ Blockers

  • Recursive logic caused performance hiccups on deep threads (fixed with async optimization)
  • Edge case: reply on deleted parent (handled via constraint)
  • Needed to avoid circular reference in reply chains

🧠 Reflection

This was hard but incredibly rewarding. I now understand:

  • Tree data modeling in MongoDB
  • Recursive service logic
  • The complexity of real-world threaded replies

β€œYou don’t learn recursion from LeetCode β€” you learn it when building a threaded system from scratch.”

πŸ”œ Next Steps

  • Pagination & limit for deeply nested replies
  • UI flattening + expansion logic (on frontend)
  • Potential soft-delete + audit trails

πŸ”— References / Code